Integrations: Langbase with n8n Workflows
Let's take a look at how to integrate Langbase Pipe into your n8n workflows.
In this integration guide, you will:
- Learn how to set up Langbase Pipe in your n8n workflow.
- Understand how to configure the HTTP Request node to communicate with Langbase Pipe.
- Extract and manipulate the response from Langbase Pipe using n8n's data transformation features.
Step #1
To get started with integrating Langbase Pipe into your n8n workflow, follow these steps:
- Navigate to Langbase Studio.
- Create a new Pipe agent or select an existing one. You can also fork this AI Support agent pipe.

- Navigate to the API tab in your Langbase Pipe to access its API endpoint and API key.

- Scroll to the Run the Pipe (simple) section.
- Click on the STREAM-OFF tab.
- Copy the Pipe run cURL request.

Step #2
- Open your n8n workspace and navigate to your workflow.
- Add a new node by clicking the + icon.
- Select HTTP Request node from the Core section.
- This node will handle the API communication with Langbase.

Step #3
- Click on the
Import cURLbutton. A popup will appear on your screen. - Paste the Pipe run cURL request you copied earlier into the popup.
- Click on
Execute Stepbutton. - You will see the response in the
OUTPUTsection.

Step #4
- Add another new node to your workflow.
- Navigate to Data transformation section.
- Select
Edit Fields (Set)to extract specific response.

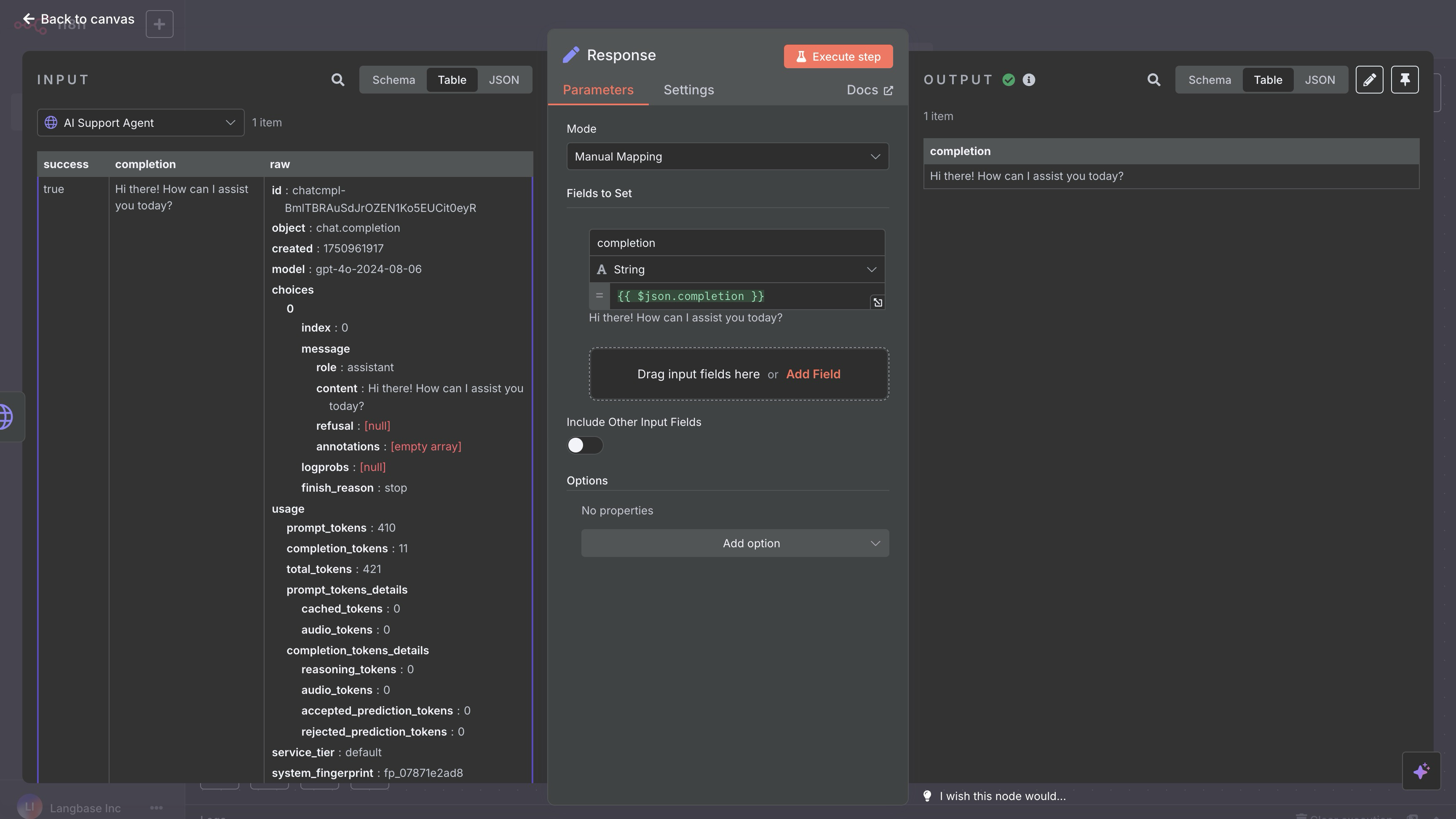
Step #5
You can consume the response from the Langbase Pipe in your n8n workflow by extracting the completion field from the response.
- Drag the
completionfield in the Field to Set input field. - Execute the transformation by clicking
Execute Step. - Now you can see the response in the OUTPUT section.


- Build something cool with Langbase APIs and SDK.
- Join our Discord community for feedback, requests, and support.